Inhoud
Documenten aanmaken via de kassa
1. Document aanmaken op basis van manueel toegevoegde artikellijnen
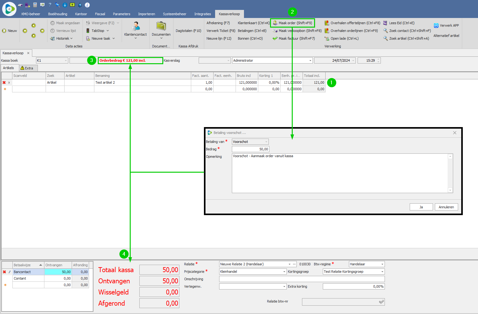
1.1. Maak order
1.2. Maak verkoopbon
1.3. Maak factuur
2. Documenten aanmaken via overhalen offerte/orderlijnen
3. Zie ook
- Open een nieuw kassascherm, selecteer de relatie waarvoor de bon opgemaakt moet worden en selecteer/scan de artikels die u in het order wenst op te nemen. Indien u geen gebruik maakt van een relatie, zal het programma dit toekennen aan de Kassarelatie.
- Klik op Maak order.
- U ziet het volledige bedrag van het order bovenaan in het kassascherm verschijnen. In de pop-up kan u bepalen hoeveel het voorschot voor het order dient te zijn. Het te betalen bedrag wordt onderaan in het kassascherm automatisch aangepast.
- Na het verwerken van de betaling krijgt u de mogelijkheid het order meteen te printen.
- In het order komt er een tabblad Voorschotten bij (Data acties > Vernieuw lijst). U zal in de rij Betalingen het bedrag zien staan dat u net via de kassa ontvangen hebt.
- Wanneer het order via een verkoopbon gefactureerd wordt, zal u onderaan op de lay-out van de factuur het totaal een saldo Reeds betaald en Nog te betalen zien.
Voorbeeld:

- Open een nieuw kassascherm, selecteer de relatie waarvoor de bon opgemaakt moet worden en selecteer/scan de artikels die u in de verkoopbon wenst op te nemen. Indien u geen gebruik maakt van een relatie, zal het programma dit toekennen aan de Kassarelatie.
- Om een verkoopbon zonder betaling aan te maken, klikt u op Maak verkoopbon. In de daaropvolgende pop-up met de vraag Verkoopbon maken zonder betaling? bevestigt u met Ja.
- Om een gedeeltelijke betaling te registreren klikt u op Afrekening, registreert u onderaan het bedrag en vervolgens op Maak verkoopbon. In de daaropvolgende pop-up met de vraag Verkoopbon maken zonder betaling? bevestigt u met Ja.
- Om een verkoopbon met een volledige betaling te registreren klikt u op Afrekening, registreert u onderaan het bedrag en vervolgens op Maak verkoopbon.
- De verkoopbon met de artikels die ingeven werden in de kassa wordt in de achtergrond automatisch aangemaakt, en u krijgt de mogelijkheid om deze meteen af te drukken.
- In de verkoopbon komt er een tabblad Betaling bij (Data acties > Vernieuw lijst). U zal in de rij Ontvangen op verkoopbon het bedrag zien staan dat u net via de kassa ontvangen hebt.
- Wanneer de verkoopbon gefactureerd wordt, zal u onderaan op de lay-out van de factuur het totaal een saldo Reeds betaald en Nog te betalen zien.
Voorbeeld:

- Open een nieuw kassascherm, selecteer de relatie waarvoor de bon opgemaakt moet worden en selecteer/scan de artikels die u in de verkoopbon wenst op te nemen. Indien u geen gebruik maakt van een relatie, zal het programma dit toekennen aan de Kassarelatie.
- Als de klant de factuur rechtstreeks betaalt via de kassa klikt u op Afrekening, registreert u onderaan het bedrag en daarna op Maak factuur.
- In het geval dat u een factuur zonder betaling wenst op te maken, klikt u rechtstreeks op Maak factuur. In de daaropvolgende pop-up met de vraag Factuur maken zonder betaling? bevestigt u met Ja.
- De verkoopbon met de artikels die ingeven werden in de kassa wordt in de achtergrond automatisch aangemaakt en gefactureerd.
- In deze gefactureerde verkoopbon komt er een tabblad Betaling bij (in het geval dat er een betaling geregistreerd werd). Rechts zit u het bedrag dat via de kassa ontvangen werd, en de betaalwijze.
- Onderaan de lay-out van de factuur het totaal een saldo Reeds betaald en Nog te betalen zien.
Voorbeeld:

- Open een nieuw kassascherm en selecteer de relatie waarvoor de bon opgemaakt moet worden.
- Klik op Overhalen offertelijnen of Overhalen orderlijnen.
- In de pop-up selecteert u de orderlijnen waarvoor u een betaling in ontvangst wenst te nemen door het vinkje in de kolom Overhalen aan te duiden
- De artikellijnen worden toegevoegd in het kassascherm.
- Hierna hebt u de keuze om deze artikels af te rekenen via de voorgaande methoden:
- U kan deze artikels afrekenen via een normaal kassaticket.
- U kan deze artikels op een order, verkoopbon of factuur (met of zonder betaling).
Opmerking
Indien het aantal dat effectief uitgeleverd/verkocht wordt lager is dan de originele aantallen op het order, zal Adsolut dit interpreteren als een deeluitlevering. Indien de resterende artikels niet meer uitgeleverd worden en de stock correct moet blijven, duidt u in de kolom Geen backorders aan dat er geen backorders nodig zijn. Een alternatief hiervoor is het vinkje Geen backorders aanduiden in de relatiefiche van de kassarelatie op het tabblad Basisgegevens, Algemeen.
Voorbeeld: